日: 2025年12月1日
-

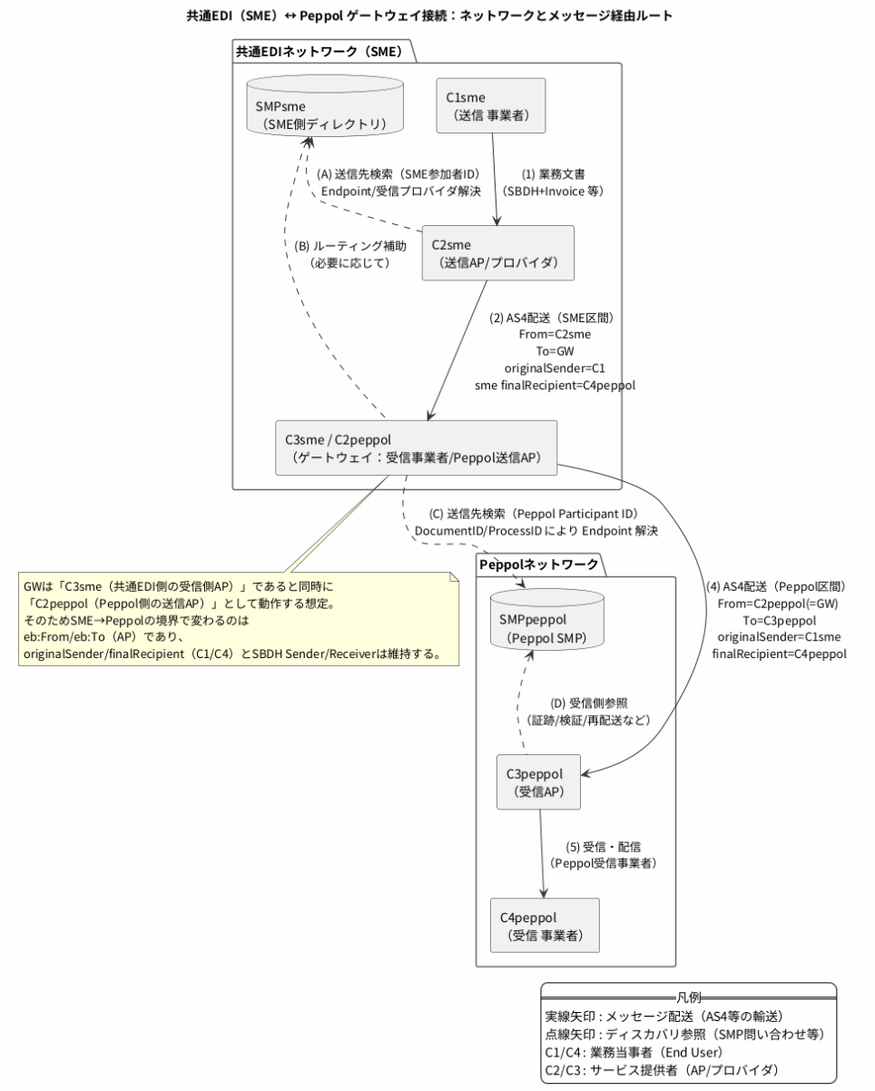
共通EDIとOpenPeppolをSBDHで接続する:Sender/Receiver と originalSender/finalRecipient の指定
Views: 6 共通EDIとOpenPeppolをSBDHで接続する:Sender/Receiver と originalSender/finalRecipient の指定 ChatGPT(編集:三分一信之) 2025 […]

Views: 6 共通EDIとOpenPeppolをSBDHで接続する:Sender/Receiver と originalSender/finalRecipient の指定 ChatGPT(編集:三分一信之) 2025 […]